Overview
Widgets provide a view of data associated with an app. Tapping a widget launches the associated app. A widget can define multiple touch targets that each launch the app starting on a different screen.
Widgets are read-only and cannot use input views like Button and TextField. If such views are included, the widget will compile and the views will render. However, tapping input views will launch the associated app rather than allow the user to interact with them.
As of iOS 16 there are three kinds of widgets: home screen widgets, lock screen widgets, and live activity widgets.
Managing Home Screen Widgets
To add a home screen widget:
- Install the app.
- Long press any home screen.
- Tap the "+" in the upper-left.
- Scroll down to find the app name and tap it.
- Scroll horizontally until the desired size preview is displayed.
- Tap the "Add Widget" button.
To rearrange widgets:
- Long press any home screen.
- Drag widgets to their desired location.
- Press the "Done" button in the upper-right.
To remove a widget:
- Long press the widget.
- Select "Remove Widget".
To configure a widget:
- Long press the widget.
- Select "Edit Widget" (only appears for widgets that support editing).
- Make choices from the presented options.
- Tap outside the widget to save the changes and close it.
Managing Lock Screen Widgets
Lock screen widgets are only supported in iOS 16 and above.
Lock screens display a selected wallpaper. It seems that wallpapers created before iOS 16 do not support lock screen widgets. Apparently lock screen widgets can only be added to wallpapers created in iOS 16.
To select a lock screen wallpaper to customize:
- Long press on the current lock screen.
- Authenticate with Face ID if requested.
- Scroll horizontally to select the wallpaper to customize.
- Tap the "Customize" button below a wallpaper or tap the "+" button on the "ADD NEW" wallpaper to create a new one. If the "Customize" button below a pre-iOS 16 wallpaper is tapped, the only option is "ADD NEW".
An alternative way to select a wallpaper to customize is to:
- Open the Settings app.
- Select "Wallpaper".
- Tap the "Customize" button below an existing wallpaper or tap "Add New Wallpaper".
- Tap "Add New".
To customize the widgets on a wallpaper:
- Tap the outlined area below the time to display a sheet of widgets that can be added.
- Select any number widgets to add, but only as many as will fit in the area.
- Close the sheet by tapping the "X" button or tapping outside the sheet.
To delete a lock screen widget from the wallpaper being customized, tap it and then tap the "-" button that appears.
Setup Steps
- Create a new iOS app in Xcode. The project name will be the name of the widget displayed to the user, so choose a name that will be meaningful to users.
- Select File ... New ... Target...
- Select "Widget Extension".
- Click the "Next" button.
- In "Product Name", enter a name such as simply "Widget" when the app with have only one associated widget or "Widgets" when the app with have multiple associated widget.
- To enable users to configure the widget, check the checkbox for "Include Configuration Intent".
- Click the "Finish" button.
- Click the "Activate" button.
This creates a new folder in the Navigator whose name matches the new target name. This folder will contain a .swift file whose name also matches the target name. This file contains starting code that only renders the current time.
Terminology
Timeline - an array of TimelineEntry objects that describe when the widget display should be updated
Entry - struct that holds data used by the widget
The provided sample code defines the struct SimpleEntry. Rename this to be relevant to your widget.
Reload Policy - determines when the widget requests a new timeline; options include:
atEndto get a new timeline after the last date in the current line passesafterto get a new timeline after a specified date/timeneverto only get a new timeline when the app makes one available
Adding Files
After adding source files within the widget group in the Navigator, add them to the widget extension target. To do this, click a file in the Navigator, open the Inspector on the right, and click the checkbox for the widget target under "Target Membership".
Static Widgets
Static widgets cannot be configured by the user and have a somewhat simpler implementation.
Configurable Widgets
Data
Widgets can get data from network calls.
Widget Sizes
Four sizes can be supported. These are represented by the
To specify the sizes a widget supports, call .supportedFamilies(sizes) on the IntentConfiguration object returned by the body computed property of the struct that inherits from Widget. The value passed to this (sizes) is an array of WidgetFamily enum values that include .systemSmall, .systemMedium, .systemLarge, and systemExtraLarge.
When users install the widget they can select one of the supported sizes. The selected size can be determined from the following environment value:
@Environment(\.widgetFamily) var familyThis value can be used in the body computed property of the struct that inherits from View to decide what to render.
To determine the selected widget size in the getTimeline method in order to provide different entry data based on this, use context.family which has an enum value of type WidgetFamily.
Reload Budget
In order to conserve system resources and battery, iOS limits the number of times a widget can be reloaded each day. A typical number of daily refreshes is between 40 and 70 which is approximately every 15 to 60 minutes.
For more detail, see Keeping a Widget Up To Date.
Widget Title
The title displayed under the widget is the display name of the associated app. To configure this, clicking the top entry in the Navigator, select the app target, click the "General" tab, and enter a title in the "Display Name" input in the "Identity" section. The widget target also has a "Display Name" value but it's unclear how that is used.
Updating Widgets
iOS limits the frequency of widget updates as described in the "Reload Budget" section above.
Each widget defines a Provider struct that includes a getTimeline method. This method creates an array of objects that inherit from TimelineEntry. These provide data to the widget. They must contain a date property of type Date, but can include additional properties. They can define methods, but none are required. The array must contain at least one entry object.
The next step is to create a Timeline object that holds the array of entry objects and specifies an update policy. Finally, the completion handler function passed to the getTimeline method must be called, passing it the Timeline object.
Here is an example using the after policy:
// A request to update the widget sooner than 15 minutes from now will
// likely not be honored and will instead occur in 15 minutes or later.
let later = now.addingTimeInterval(60) // seconds
let timeline = Timeline(entries: entries, policy: .after(later))
completion(timeline)There are three update policies to choose from: atEnd, after, and never. Each of these determine when the getTimeline method should be called again which creates a new array of entry objects and triggers a new round of widget updates.
The .atEnd policy triggers a new round of updates after the widget is updated using the final entry in the array.
The .after(someDate) policy triggers a new round of updates after a given date/time is passed.
The .never policy indicates that the associated application will take responsibility for indicating when the widget will be update. The app can do this by importing WidgetKit and running code like the following:
// This reloads the timeline of all widgets associated with the app.
WidgetCenter.shared.reloadAllTimelines()
// This approach can be used to only reload the timeline of some of the widgets.
WidgetCenter.shared.getCurrentConfigurations { result in
guard case .success(let widgets) = result else { return }
for widget in widgets {
// Could just call this with a hardcoded widget kind value.
WidgetCenter.shared.reloadTimelines(ofKind: widget.kind)
}
}Touch Targets in Widgets
All widget sizes except small can define multiple touch targets that when tapped open the associated app and navigate to a specific screen.
When a small-sized widget is tapped, it can navigate to a single specific screen in the app by calling .widgetURL("some-screen-identifier") on the outermost view rendered by the widget.
To define touch targets, wrap parts of the widget view in Link views that specify a destination URL. For example:
Link(destination: URL(string: "screen-id-1")!) {
// A section of the widget view goes here.
}Suppose the app uses a TabView for displaying the main screens. In the source file that defines the App sub-struct add code like the following:
@State private var selectedTag = "screen-id-1"
var body: some Scene {
WindowGroup {
TabView(selection: $selectedTab) {
FirstScreen()
.tabItem {
Label("Screen 1", systemImage: "some-icon")
}
.tag("screen-id-1")
SecondScreen()
.tabItem {
Label("Screen 2", systemImage: "another-icon")
}
.tag("screen-id-2")
}
.onOpenURL { url in
selectedTag = url.absoluteString
}
}
}Debugging Output
To see output from print calls in widget code inside the Xcode console, run the widget target instead of the app target.
Full Example
For a full example of a widget, see the file HelloWidget.swift in the SwiftChartsDemo project.
Running Widget Code
To run widget code instead of app code from Xcode, select the widget target from the target dropdown at the top.
Making a Widget Configurable
Widgets can have static configuration that users cannot customize or an IntentConfiguration which allows users to long press the widget to reveal customization options.
The steps to make a widget configurable are:
Verify that the widget target contains a
.intentdefinitionfile. If not, add a new file to the target, select the "SiriKit Intent Definition File" template, click the "+" in the lower left, select select "New Intent", check the checkbox for "Intent is eligible for widgets", and uncheck the two checkboxes related to Siri.If not already present, add an intent named "Configuration".
Check the "Intent is eligible for widgets" checkbox.
Associate the
.intentdefinitionfile with the app and widget target by checking the appropriate checkboxes in the file Inspector.Create an
Info.plistfile in the widget directory.Do not associate the
Info.plistfile with the widget target.Add an array property named "NSUserActivityTypes".
Add an element to the array with the value "ConfigurationIntent".
Add and define parameters.
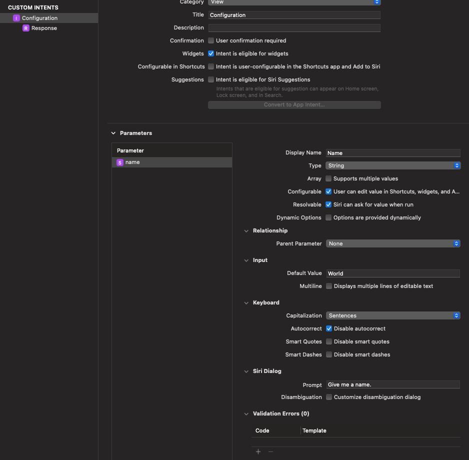
The screenshot below shows defining a parameter called "Name" that allows the user to enter a name.

Note that a "Type" (set to "String"), a "Default Value", and a "Siri Dialog Prompt" are provided.
The parameter values entered by user, or their default values, can be accessed in the getTimeline method of the widgets `IntentTimelineProvider. This is where entry objects that provide data to the widget are created. For example, to access the value of the "Name" parameter in the screenshot above:
let name = configuration.value(forKey: "Name") as? String ?? "unknown"Customizing "Add Widget" Button Color
When users go through the process of adding a widget, the "Add Widget" button has a default blue color. To customize this for a given widget:
- select the
Assets.xcassetsfile of the widget in the Navigator - select "AccentColor"
- select a color
Multiple Tap Targets
A widget can include multiple tap targets that each open the associated app on a different screen.
TODO: Show how to implement this.
Supporting Multiple Widgets
To support more than one widget in an app, implement each widget as describe above and then define a WidgetBundle struct in the target of the widgets. For example:
import SwiftUI
import WidgetKit
@main
struct AppNameWidgets: WidgetBundle {
var body: some Widget {
MyFirstWidget()
MySecondWidget()
}
}Remove the @main annotation from each of the widgets?
Sharing Data Between App and Widgets
- Select the top entry in the navigator.
- Click the app target.
- Click the "Signing & Capabilities" tab.
- Click the "+" in the upper left.
- Double-click "App Groups".
- Click the "+" in the "App Groups" section.
- Enter "group." and the bundle identifier.
- Click the widget target.
- Repeat the previous steps to add the same app group.
@AppStorage provides an easier way to access data in UserDefaults. But supposedly widgets cannot use that. To access UserDefaults data in a widget Provider struct,
Add the following at the top of the struct definition:
let userDefaults = UserDefaults(suiteName: "group.some.group.id")!In the
getTimelinemethod, get a value with the following:let someValue = userDefaults.string(forKey: "someKey") ?? "someDefault"
Lock Screen Widgets
See Lock screen widgets with SwiftUI.
"Live Activities" Widgets
iOS 16 beta 4 adds support for live activities widgets on the lock screen. These are supported by the new ActivityKit framework.
From Apple News and Updates, "Live Activities and ActivityKit won’t be included in the initial public release of iOS 16. Later this year, they'll be publicly available in an update."
From Displaying live data on the Lock Screen with Live Activities, "A Live Activity can be active for up to eight hours unless your app or the user explicitly ends it. After this limit, the system automatically ends a Live Activity if the user or your app hasn’t ended it. In this ended state, the Live Activity remains on the Lock Screen for up to four additional hours before the system removes it. The user can also choose to remove it. As a result, a Live Activity remains on the Lock Screen for a maximum of twelve hours."
"Although Live Activities leverage WidgetKit’s functionality, they aren’t widgets. In contrast to the timeline mechanism you use to update the user interface of your widgets, you update a Live Activity from your app with ActivityKit or with remote push notifications."
"To add support for Live Activities to your app:"
- Create a widget extension if you haven’t already added one to your app.
- Open your app’s
Info.plistfile and add an entry with the keyNSSupportsLiveActivitiesof type Boolean with the valueYES. - In your code, define a set of
ActivityAttributesand theActivity.ContentStatefor your Live Activities. You’ll use them to start, update, and end a Live Activity. - Add code to create a widget and return an
ActivityConfigurationin your widget implementation as shown in the example below. - If your app already contains a widget, add your Live Activity to your
WidgetBundleor create one as described in Creating a Widget Extension. Skip this step if you only add a widget extension to support Live Activities. - Add code to start, update, and end the Live Activity and to create its user interface as described below.
How can you enable live activities in the Settings app of the phone?
How can you use areActivitiesEnabled and activityStateUpdates to detect whether live activities are enabled on the phone?